| Prev | Next |
Example Diagram
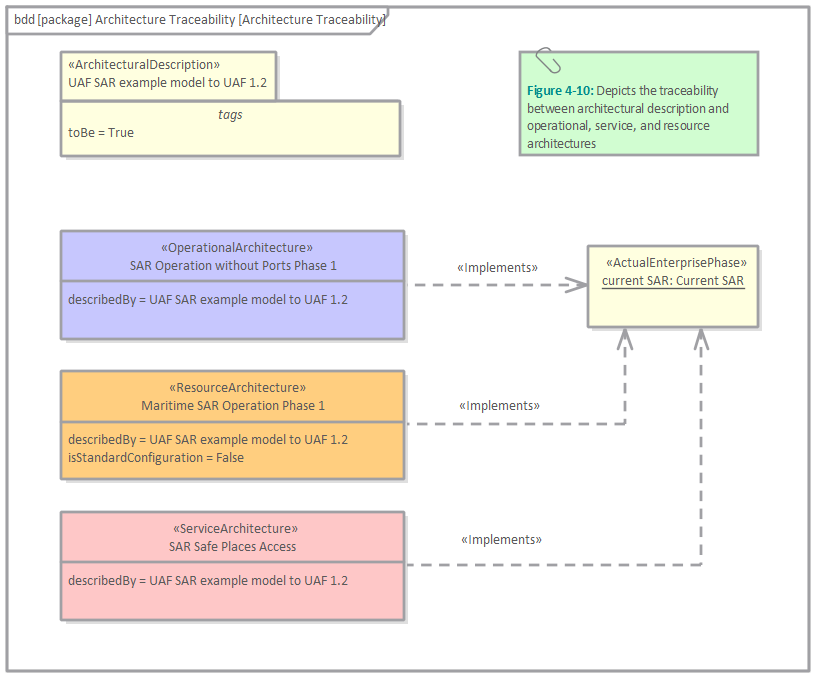
The following diagram is an example of a architecture traceability viewpoint diagram using a SysML Block Definition diagram. It has been created in Enterprise Architect and is a replica of an example from the UAF 1.2 Search and Rescue Example.
The Sample Problem applies the Unified Architecture Framework (UAF) to a familiar scenario in civilian maritime Search and Rescue (SAR) operations - specifically a yacht in distress. A monitoring unit detects a distress signal from the yacht and relays it on to the Command and Control (C2) Center. The C2 Center coordinates the search and rescue operation among helicopters, a naval ship, and a civilian voluntary sea rescue organization.

This diagram illustrates the architecture traceability for a UAF (Unified Architecture Framework) 1.2 Search and Rescue (SAR) example model. The diagram depicts how various types of architectures interconnect and relate to actual enterprise implementation.
The diagram shows four main architectural components:
Architectural Description (top): This represents the overarching UAF SAR example model converted to UAF 1.2 format, with a "toBe = True" tag indicating this is a target or future state architecture.
There are three types of architectures displayed on the diagram, all of which implement the SAR Actual Enterprise Phase, namely:
Operational Architecture (purple): Describes the SAR Operation Maritime Phase 1, showing the operational processes and workflows
Resource Architecture (orange): Covers Maritime SAR Operation Phase 1 resources, with "isStandardConfiguration = False" indicating a customized resource setup
Service Architecture (pink): Represents SAR Safe Places Access services
All three architecture types reference the same foundational model ("describedBy = UAF SAR example model to UAF 1.2").
Implementation (right): The "Actual Enterprise Phase" represents the current SAR implementation, illustrating how the architectural designs are translated into real-world operations.
The dashed arrows labeled "implements" illustrate the traceability flow from each architecture to the actual enterprise implementation, demonstrating how theoretical architectural descriptions connect to practical, operational reality. This traceability is essential for ensuring that architectural planning aligns with actual system deployment and operations.